Resposta dos Questionários
Para acessar as Resposta dos Questionários basata acessa o menu Execução> Resposta dos Questionários.
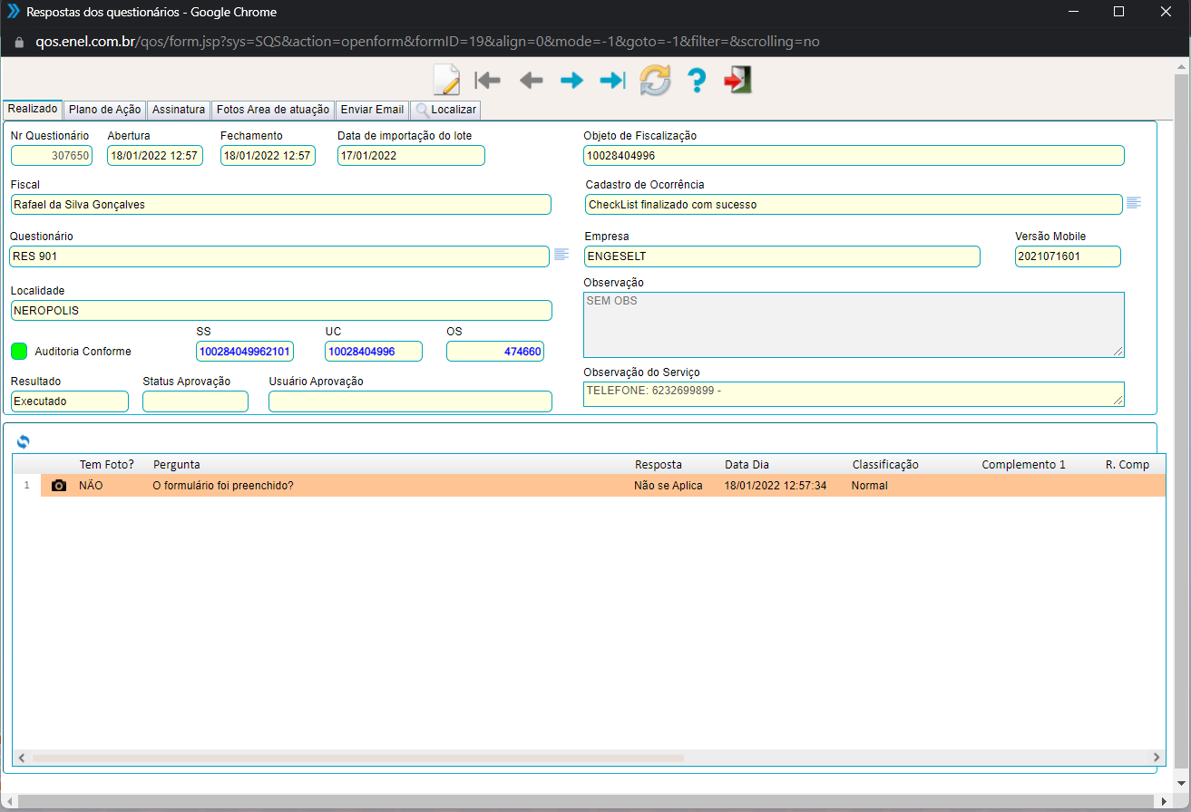
Você terá acesso a todos questionários respondidos, com infornações como numero do questionário, plano de ação, assiantura, foto da área de atuação, enviar email:

Caso tenha cadastrado um plano de ação aparece aqui após o questionário ter sido respondido:
Assinatura do responsável pelo questionário aparecerá aqui:

Csao tenha cadastrado fotos para área de atuação serão exibidas aqui:

Caso deseje enviar esse questináo por email preencha os campos solictados e clique em enviar e-email.

Para localizar um questionário utilize os filtros disponíveis para buscar, ao encontrar de um duplo clque sobre o mesmo será levado para aba realizado:
Created with the Personal Edition of HelpNDoc: Free EBook and documentation generator